AP-M4: PHP SQL

Développement d'applications web dynamiques avec PHP et SQL

Développement web avec PHP et SQL

PHP et SQL

Compte-rendu : AP-M4 PHP SQL

Introduction

Cette AP (AP-M4 PHP SQL) a été réalisée durant le premier semestre de ma première année de BTS SIO. L'objectif principal était de me familiariser avec les langages de présentation web PHP et CSS3 à travers le projet "Retrogaming" conçu par notre professeur. Ce projet visait également à développer mon autonomie et mes compétences en auto-apprentissage.

À la fin de cette activité, j'ai acquis la capacité de créer et faire évoluer des pages web responsives en PHP, en m'appuyant sur des ressources externes.

Outils et Méthodes

Pour réaliser cette activité, j'ai utilisé :

  • Projet "Retrogaming" : Servant de modèle pédagogique pour l'apprentissage du PHP.
  • IDE : Visual Studio Code pour le développement du code.
  • GitHub : Pour récupérer et gérer différentes versions du projet.
  • Tableur collaboratif : Suivi de l'avancement du projet et partage avec les enseignants et camarades.

Application Pratique des Concepts

Partie 1 : Entraînement PHP

J'ai réalisé la page d'accueil du projet en respectant la structure fournie par notre professeur. La page a été divisée en plusieurs sections (bannière, contenu, pied de page), et les autres pages ont été intégrées via PHP.

Concepts clés :

  • Connexion des différentes pages grâce aux inclusions PHP.
  • Utilisation des classes CSS pour structurer la mise en page.
  • Exemple d'inclusion : <div class="container-fluid"> <?php include('menu.php'); ?> </div>
Partie 2 : Mise en Forme avec CSS3

Grâce à CSS3, j'ai amélioré l'apparence des pages en créant une feuille de style externe pour gérer les couleurs, polices, marges, et autres éléments visuels.

Concepts clés :

  • Création d'un design responsive adapté aux différents écrans.
  • Ajout d'animations et de transitions CSS pour dynamiser le site.
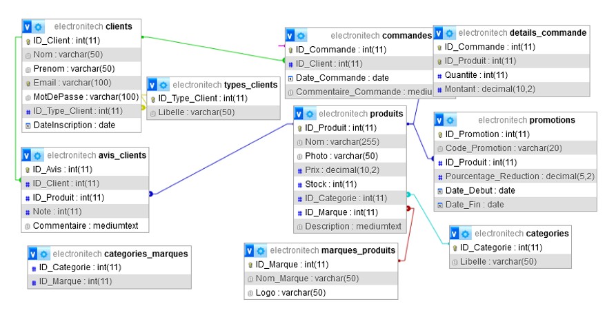
Partie 3 : Base de Données (BDD)

Le site repose sur une base de données SQL pour stocker et gérer les informations des produits, promotions et marques. J'ai mis en place des requêtes SQL permettant de récupérer et afficher dynamiquement ces informations sur les pages du site.

Concepts clés :

  • Stockage des données via MySQL.
  • Requêtes SQL intégrées dans PHP pour afficher dynamiquement le contenu.
Partie 4 : Pages et Fonctionnement du Site

Chaque page du site est dédiée à une fonctionnalité spécifique :

  • Page Produit : Affichage d'un tableau listant les produits, leurs prix et descriptions.
  • Page Marque : Présentation des différentes marques disponibles.
  • Page Promotions : Mise en avant des promotions en cours.
  • Page Contact : Formulaire permettant aux utilisateurs d'envoyer des messages, avec envoi géré via PHPMAILER.

Concepts clés :

  • Intégration dynamique des données issues de la base SQL.
  • Utilisation de PHP pour gérer les formulaires et l'envoi d'emails.

Galerie du projet

Voici quelques captures d'écran de l'application web PHP/SQL développée :

Conclusion

Cette activité m'a permis de développer mes compétences en PHP et en gestion de bases de données SQL. Bien que PHP soit plus complexe que le simple HTML, il offre une automatisation puissante et une meilleure gestion des contenus dynamiques. Cette AP a donc constitué une étape essentielle dans mon apprentissage du développement web dynamique.

PHP MySQL SQL Application Web Base de Données CSS3 Responsive Design PHPMAILER